Ordnungswidrigkeiten einfach, schnell und digital bearbeiten
Mit der Standardlösung OWIpro können Sie mit wenigen Klicks die Ahndung von Ordnungswidrigkeiten in verschiedenen Gebieten schnell und unkompliziert digital abwickeln. Die Komplettlösung OWIpro bietet ein Rundum-Sorglos-Paket, bei dem Sie alles Notwendige für die Digitalisierung von Ordnungswidrigkeits-Prozessen aus einer Hand bekommen.
Ihre Vorteile durch OWIpro
- Vergabe von abgestuften Benutzerberechtigungen
- Vertretungsregelung und Umverteilung von Vorgängen für Sachbearbeiter
- Automatische Halteranfrage und Anfrage an das Fahreignungsregister
- Betroffenenwechsel, Halterwechsel
- Editierbare Tatbestandstexte bei Konkretisierungspflicht
- Mandantenfähigkeit, z. B. verschiedene Dienststellen für ruhenden und fließenden Verkehr
- Möglichkeit zum Einsatz eines Scannermoduls
- Dienstleistungen im Service-Rechenzentrum der AKDB
- Bereitstellung aller nötigen Schnittstellen
- Anwenderschulungen und Telesupport
Optimale Entlastung von Behörden in allen Bereichen: Straßenverkehrsrecht und allgemeine Ordnungswidrigkeiten
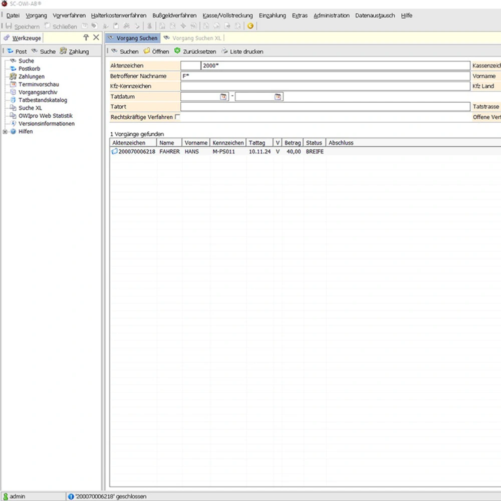
Nutzen Sie die Vorteile der Komplettlösung OWIpro: Immense Zeitersparnis dank automatisiertem Datenaustausch und die Möglichkeit für individualisierte Anpassungen ganz nach Ihren Wünschen und der aktuellen Gesetzgebung. OWIpro unterstützt in allen Phasen, angefangen beim Vorgangseingang über das Vorverfahren und Bescheiderlass weiter zur Einspruchsbearbeitung bis hin zur Vollstreckung und dem Vorgangsabschluss. Die Komplettlösung kommt als Rechenzentrumslösung im zentralen Service-Rechenzentrum der AKDB zum Einsatz. Anwender können dennoch viele Maßnahmen nach Wunsch selbst durchführen.
OWIpro bietet Kommunen Unterstützung durch
- Bereitstellung von Systemen, Betriebssystemen, Datenbanken inkl. Updates dieser Komponenten
- System- und Netzwerkmanagement
- Aufgaben der Verfahrensadministration (z. B. Benutzerverwaltung, Zugriffskontrolle, Datenschutz und -sicherung)
- Datenaustausch (z. B. Kraftfahrtbundesamt, Banken)
- Kraftfahrtbundesamt (Deutschland, CBE (Halterdatenaustausch EU – nicht Parkverstoß), BILA (CH, NL, A)
- Fahrerlaubnisbehörde (FAER): Anfragen/Antworten und Mitteilungen
- Banken: Abholen von Kontoinformationen (Sparkassen, VR-Bank, Unicredit Bank u. v. m.)
- Finanzwesen: OK.FIS
- Zentrale Bußgeldstelle in Viechtach
- Keine zusätzliche Hardware erforderlich
- Optimale Datensicherung
- Massendruck mit der Möglichkeit der Kuvertierung/Frankierung
- Barcode auf Postzustellungsurkunde (ePZA) zur maschinellen Erfassung des Rücklaufs
- Automatische Datenpflege ( z. B. Tatbestandskatalog)
- Online-Anhörung
- Elektronischer Postzustellauftrag (ePZA)
- Archivierung ausgehender Schreiben
- Online-Dokumentation aller Verfahrensschritte
- Druck von Beweisbildern auf den lokalen Schreiben
- Druck des Fahrerbildes auf den zentral erstellten Schreiben (optional)
- Eingangspostkörbe unterrichten die Sachbearbeiter über abgelaufene Termine, Plausibilitätsverletzungen, Über-/Unterzahlungen und sonstige wichtige Ereignisse (zuordenbar an festgelegte Sachbearbeiter)
- Anbindung an das Behördeninformationssystem










